AI-Assisted Coding, Side Projects, and Donationware
The rise of AI-assisted coding tools has made it dramatically easier and faster to build small side projects than ever before. What used to take weeks of evenings and weekends can now be done in a few focused sessions, with an AI pair programmer handling much of the boilerplate, debugging, and implementation details. This has opened up new possibilities for building tools that solve personal problems or scratch specific itches, without the overhead of building a full commercial product.
I've been taking advantage of this myself, building a few small projects over the past year. One is a Scrabble game for me and a few friends -- I can't publish it publicly for copyright reasons, but it's been fun to have a custom version that works exactly how we want it to. Another is a Chrome extension that makes the New York Times website more customizable and less annoying (at least to me). Expect me to share more about that soon. And now I'm ready to share the third: OpTree.
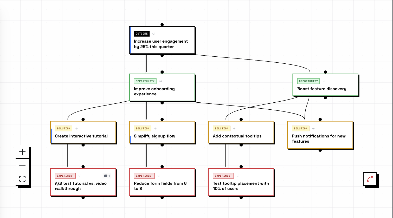
OpTree is a tool for building Opportunity Solution Trees -- a methodology for structuring product discovery. It transforms the product discovery process by creating visual trees that connect outcomes to opportunities, solutions, and experiments, all in a collaborative workspace. Inspired by text-to-diagram tools like Mermaid, OpTree brings that same philosophy to product discovery: you define your tree structure in text, and it renders in real-time as a visual diagram. Features include comments, solutions for multiple opportunities, priorities, and more. You can check out the website for more details on what it does and how it works, then use it yourself!

OsTree Editor Syntax

Rendered OsTree
I'm releasing OpTree as donationware -- free to use, with an optional way to contribute if you find it useful. This isn't a commercial product, and I don't plan to grow it into one. I built it primarily for my own use, and I'm sharing it in case others find it helpful. If a few people chip in to cover server costs, great. If people suggest improvements, even better. But I'm not trying to build a business around it.
Why donationware instead of open source or a commercial product? For this particular tool, open source doesn't quite fit -- I want to maintain control over the direction and keep it simple, without the overhead of managing a community or dealing with forks and contributions. And I don't want the pressure and complexity that comes with trying to build a sustainable commercial product. Donationware feels like the right middle ground: it's available to anyone who wants to use it, there's a low-friction way to contribute if people want to, but there's no expectation of ongoing support or feature development beyond what I personally need.
I hope we'll see more small, public donationware tools like this emerge, now that it's so much easier to build and deploy small software systems. Not every tool needs to be a startup or an open source project. Sometimes a simple solution to a specific problem, shared freely with an optional tip jar, is exactly what's needed.
For what it's worth, I've been doing most of this AI-assisted coding work in Replit, mostly because deployments are so easy and built-in. But I've also used Cursor combined with GitHub Actions and hosting platforms like Fly.io for other projects. The tooling matters less than the fundamental shift: AI assistance has made it practical to build and ship small tools that solve real problems, without the traditional barriers of time, complexity, and deployment friction.